App Ecos XFIR: Procedura operativa nel caso di errore “Errore generico Ecos” in fase di collegamento App con Ecos
Se in fase di abbinamento del dispositivo mobile ad Ecos mediante la lettura del QRCode di configurazione, si ottiene “Errore generico Ecos” procedere come di seguito:
- Assicurarsi di utilizzare l’ultima versione disponibile di Palco, attualmente: 2.28.012;
- Se necessario, aggiornare l’applicazione Palco e riavviarla;
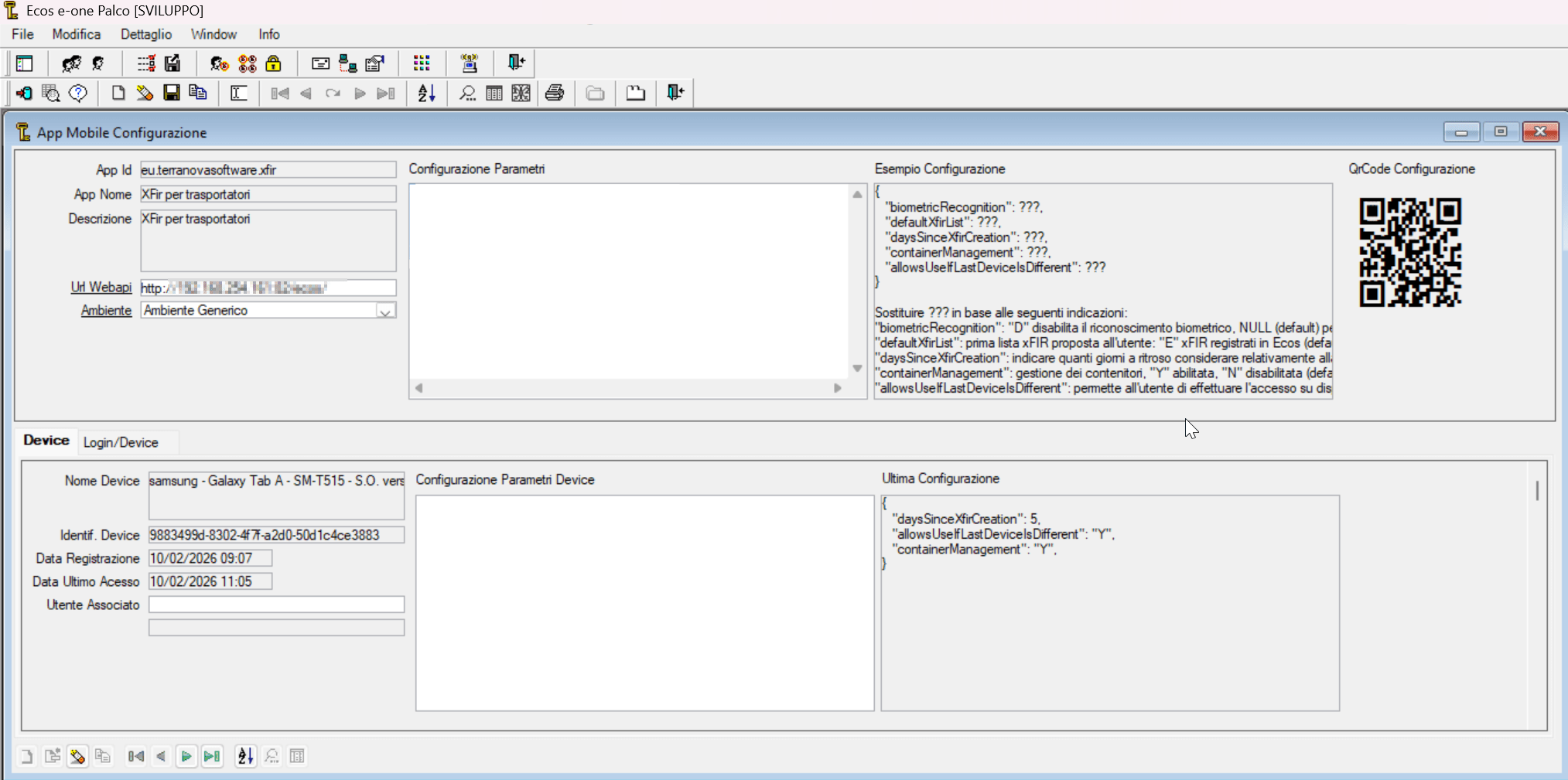
- all’interno del Palco: Accedere al menu App mobile → Configurazione;
- Verificare i campi UrlWebapi e Configurazione Parametri;
- Se la sezione Configurazione Parametri risulta compilata, è probabile che i dati non siano corretti;
Azione consigliata:
- Cancellare completamente il contenuto del campo Configurazione Parametri;
- Salvare la modifica;

- procedere nuovamente a inquadrare il QRCode generato dall’applicazione Ecos;
Se dopo la pulizia dei parametri e una nuova scansione compare ancora il messaggio: “Errore generico Ecos” è necessario contattare l’helpdesk tramite apertura di un ticket di assistenza.